
TANDA TANGAN ELEKTRONIK (TTE) TERSERTIFIKASI/ DIGITAL SIGNATURE (DS) PADA APLIKASI SAKTI
I. INFORMASI UMUM
A. DESKRIPSI
Update aplikasi SAKTI versi 3 Juni 2023
Modul PEMBAYARAN
Role User Operator, Validator dan Approver
Modul Lain terkait ADM
BENDAHARA
Transaksi yang Terkait PEM :
- Validasi SPP
- Validasi SPM
- Monitoring Dokumen Pendukung
Dokumen Input SPP,SPM dan dokumen pendukung
Output
TTE SPP, TTE SPM
dan TTE Dokumen Pendukung
Validasi Verifikasi pengguna DS,
Persetujuan SPP,
Persetujuan SPM
Petunjuk Teknis Terkait
ADM – Pendaftaran User DS SAKTI
B. INFORMASI PENTING LAINNYA
- Penyelenggara tanda tangan digital yang digunakan pada aplikasi SAKTI saat ini adalah Badan
Siber dan Sandi Negara (BSSN); - Pastikan pengguna Tanda Tangan Elektronik (TTE)/ Digital Signature telah terdaftar di BSSN dan
telah diaktifkan;
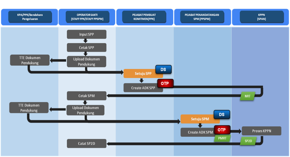
C. ALUR PROSES
Proses Bisnis TTE/DS aplikasi SAKTI
Gambar 1

D. SURAT PERMINTAAN PEMBAYARAN (SPP) TTE
1. Login user PPK
Gambar 2
2. Status DS
Gambar 3
PPK/PPSPM dapat melihat status Digital Signature (DS) pada halaman utama setelah login aplikasi
SAKTI Klik pada list berwarna hijau untuk melihat detail status DS (Gambar 3).


3. Detil Status DS
Gambar 4
- Informasi Digital Signature: Nama, Nomor HP, NIK, Email, kadaluarsa, status registrasi BSSN;
- Informasi status Sertifikat Digital Signature BSSN : Merah, Orange dan Hijau;
- Informasi syarat pendaftaran, Email, perpanjangan kadaluarsa, dsb.
- Tombol untuk Reset Passphrase DS BSSN
4. Dokumen Pendukung TTE Eksternal (SPP)
Jika terdapat dokumen file pdf yang berasal dari luar aplikasi SAKTI yang akan digunakan sebagai


lampiran/ dokumen pendukung pada SPP yang juga dibutuhkan Tanda Tangan Elektronik (TTE)/ DS,
maka pengguna aplikasi SAKTI dapat mengupload file pdf tersebut login sebagai operator Pembayaran
dengan status “Cetak SPP”, kemudian lakukan hal-hal sebagai berikut (Gambar 5):
- Ke menu Pembayaran -> Catat/Upload -> Upload Dokumen Pendukung;
- Pilih data SPP yang akan dilampirkan dokumen pendukung;
- Pilih Jenis Dok. Pendukung;
- Klik “Choose” pilih file pdf yang akan dilakukan TTE;
- Kemudian klik “Upload”.
Masih pada menu Upload dokumen Pendukung, silahkan lakukan langkah-langkah sebagai berikut
(Gambar 6):
- Pilih Dokumen pendukung SPP;
- Pilih “Penandatangan”, pejabat yang menandatangani dokumen pendukung tersebut;
- Klik “Tambah”, dapat dipilih beberapa pejabat;
c. Proses TTE Dokumen Pendukung SPP
Gambar 7
Login sebagai pejabat yang menandatangani dokumen pendukung tersebut, kemudian lakukan hal


sebagai berikut:
- Ke menu Pembayaran -> Monitoring Dokumen pendukung;
- Klik “Preview”;
- Klik “Daftar Dokumen”;
- Lakukan proses TTE klik pada icon pensil (Gambar 7);
d. Input Passphrase
1. Akan muncul popup form “Proses Setuju” Input Passphrase:
- Jika Passphrase yang diinput benar akan muncul notif “TTE berhasil”, maka dokumen
pendukung telah berhasil di TTE, kemudian klik tutup.
5. Validasi SPP
a. Proses Persetujuan
Gambar 8
Setelah operator melakukan upload dokumen pendukung TTE maka PPK dapat melakukan validasi
SPP, pilih nomor SPP yang akan dilakukan Proses Persetujuan (Gambar 8), silahkan login sebagai
Validator (PPK) penandatangan SPP tersebut lakukan langkah-langkah sebagai berikut:
1. Ke Menu Pembayaran-> Validasi -> Validasi SPP;
2. Pilih data SPP yang akan divalidasi;
3. Klik “Proses Persetujuan” untuk menampilkan data detail SPP;



b. Informasi SPP
Gambar 9
Pejabat pembuat komitmen (PPK) dapat melakukan pengecekan/pengujian SPP secara elektronik
sebelum melakukan validasi SPP.
1. Informasi Utama : Satker, KPPN, Jenis Dokumen, Mata Uang, No SPP/SPM, Jatuh Tempo, Cara
Bayar Tanggal SPP/SPM dan uraian;
2. Dasar Pembayaran, Nomor DIPA;
3. Informasi Supplier, beserta lampiran SPP;
4. Daftar dokumen pendukung, menampilkan data dokumen pendukung pada SPP tersebut;
5. Daftar penandatangan dokumen Eksternal, merupakan informasi pejabat penandatangan
dokumen pendukung Eksternal beserta status TTE.
6. Untuk memilih maju mundur nomor SPP klik “sebelumnya” atau “lewati”;
7. Untuk memilih SPP yang akan divalidasi klik “Tandai setuju & lanjut”;
8. Jika SPP yang akan diproses telah dipilih dan ditandai lakukan klik “Proses”.
c. Input Passphrase SPP
1. Akan muncul popup form “Proses Setuju” Input Passphrase:
- Jika Passphrase yang diinput benar, akan muncul notif “Proses Setuju resume tagihan berhasil”,
maka status SPP akan berubah menjadi “Setuju SPP” dan akan terbentuk SPP dengan TTE.



6. Verifikasi SPP TTE
a. Preview SPP
Gambar 10
Untuk melakukan pengecekan SPP yang telah ditandatangani menggunakan TTE (Gambar 10)
silahkan:
1. Ke menu Pembayaran -> Cetak -> Cetak Arsip SPP;
atau Pembayaran -> Monitoring -> Monitoring Dok.Pendukung;
2. Pilih pada daftar, SPP yang akan dilakukan pengecekan;
3. Klik tombol “Preview”.
b. Verifikasi DS
Gambar 11
Dokumen SPP maupun lampiran yang berasal dari aplikasi SAKTI akan secara otomatis terbentuk TTE
setelah dilakukan validasi/persetujuan SPP DS, pada dokumen pdf akan membentuk QR Code yang
dapat diuji keasliannya melalui link kemenkeu (Gambar 11).
1. Tombol “Daftar Dokumen” merupakan list dokumen hasil bentukan aplikasi SAKTI yang telah
dilakukan TTE;
2. Info Penandatangan, menampilkan Jenis Dokumen, Nama file (dok. TTE);



3. Tools dokumen (navigasi), digunakan untuk mengkostumisasi dokumen mulai dari memperbesar
memperkecil dokumen, rotasi, pencarian halaman dan sebagainya.
4. Daftar dokumen yang telah diproses tanda tangan Elektronik TTE berupa informasi jenis dokumen
dan Tandatangan Eksternal.
5. Dokumen pdf yang telah di TTE dengan QR Code link kemenkeu.go.id
6. Verifikasi DS, merupakan informasi verifikasi DS yang diambil dari link situs kominfo
Berupa informasi:
- Pernyataan dokumen asli
- Penandatangan DS
- Lokasi
- Alasan
- Waktu ditandatangani
- Penyelenggara DS
- Info perubahan dokumen
- Verifikasi identitas penandatangan
- Stempel Waktu
E. SURAT PERINTAH MEMBAYAR TTE (SPM)
1. Dokumen Pendukung TTE Eksternal (SPM)
a. Upload file Dokumen Pendukung
Gambar 12
Jika terdapat dokumen file pdf yang berasal dari luar aplikasi SAKTI yang akan digunakan sebagai
lampiran/ dokumen pendukung pada SPM yang juga dibutuhkan Tanda Tangan Elektronik (TTE)/ DS,
maka pengguna aplikasi SAKTI dapat mengupload file pdf tersebut login sebagai operator Pembayaran
dengan status “Cetak SPM”, kemudian lakukan hal-hal sebagai berikut (Gambar 12):
- Ke menu Pembayaran -> Catat/Upload -> Upload Dokumen Pendukung;
- Pilih data SPM yang akan dilampirkan dokumen pendukung;
- Pilih Jenis Dok. Pendukung;


4. Klik “Choose” pilih file pdf yang akan dilakukan TTE;
5. Kemudian klik “Upload”.
Masih pada menu Upload dokumen Pendukung, silahkan lakukan langkah-langkah sebagai berikut
(Gambar 13):
- Pilih Dokumen pendukung SPM;
- Pilih Penandatangan, pejabat yang menandatangani dokumen pendukung tersebut;
- Klik “Tambah”, dapat dipilih beberapa pejabat;
- Operator SPM dapat mencentang dan hapus centang pada kolom “Kirim KPPN” untuk memilih
dokumen pendukung mana yang akan dikirim ke KPPN.
Login sebagai pejabat yang menandatangani dokumen pendukung tersebut, kemudian lakukan hal
sebagai berikut:
- Ke menu Pembayaran -> Monitoring Dokumen pendukung;
- Klik “Preview”;
- Klik “Daftar Dokumen”;
- Lakukan proses TTE klik pada icon pensil (Gambar 14);


d. Input Passphrase
-
Akan muncul popup form “Proses Setuju” Input Passphrase:
-
Jika Passphrase yang diinput benar akan muncul notif “TTE berhasil”, maka dokumen
pendukung telah berhasil di TTE, kemudian klik tutup.
2. Validasi SPM
a. Proses Persetujuan
Gambar 15
Setelah operator melakukan upload dokumen pendukung TTE maka PPSPM dapat melakukan validasi
SPM, pilih nomor SPP yang akan dilakukan Proses Persetujuan (Gambar 15), silahkan login sebagai
Approver (PPSPM) penandatangan SPM tersebut lakukan langkah-langkah sebagai berikut:
1. Ke Menu Pembayaran-> Validasi -> Validasi SPM;
2. Pilih data SPP yang akan disetujui;
3. Klik “Proses Persetujuan” untuk menampilkan data detail SPM;



b. Informasi SPM
Gambar 16
Pejabat penandatangan SPM (PPSPM) dapat melakukan pengecekan/pengujian SPM secara
elektronik sebelum melakukan persetujuan SPM.
1. Informasi Utama : Satker, KPPN, Jenis Dokumen, Mata Uang, No. SPM, Jatuh Tempo, Cara Bayar;
2. Dasar Pembayaran, Nomor DIPA;
3. Informasi Supplier, beserta lampiran SPM;
4. Daftar dokumen pendukung, menampilkan jumlah dan data dokumen pendukung SPM, pada
menu ini PPSPM dapat mencentang dan hapus centang pada kolom “Kirim KPPN” untuk
menentukan dokumen pendukung mana yang akan dikirim ke KPPN;
5. Daftar penandatangan dokumen Eksternal, merupakan informasi pejabat penandatangan
dokumen pendukung Eksternal beserta status TTE.
6. Untuk memilih maju mundur nomor SPM klik “sebelumnya” atau “lewati”;
7. Untuk memilih SPM yang akan divalidasi klik “Tandai setuju & lanjut”;
8. Jika SPM yang akan diproses telah dipilih dan ditandai lakukan klik “Proses”.
c. Input Passphrase SPM
-
Akan muncul popup form “Proses Setuju” Input Passphrase:
-
Jika Passphrase yang diinput benar, akan muncul notif “Proses Setuju SPM berhasil”, maka



3. Verifikasi SPM TTE
a. Preview SPM
Untuk melakukan pengecekan SPP yang telah ditandatangani menggunakan TTE silahkan:
1. Ke menu Pembayaran -> Cetak -> Cetak Arsip SPM
atau Pembayaran -> Monitoring -> Monitoring Dok.Pendukung;
2. Pilih pada list SPM yang akan dilakukan pengecekan;
3. Klik tombol “Preview”;
b. Verifikasi DS
Dokumen SPM maupun lampiran yang berasal dari aplikasi SAKTI akan secara otomatis terbentuk TTE
setelah dilakukan validasi/persetujuan SPM TTE, pada dokumen pdf akan membentuk QR Code yang
dapat diuji keasliannya melalui link kemenkeu.
- Tombol “Daftar Dokumen” merupakan list dokumen hasil bentukan aplikasi SAKTI;
- Info Penandatangan, menampilkan Jenis Dokumen, Nama file (dok. TTE);



3. Tools dokumen (navigasi), digunakan untuk mengkostumisasi dokumen mulai dari memperbesar
memperkecil dokumen, rotasi, pencarian halaman dan sebagainya;
4. Daftar dokumen yang telah diproses tanda tangan Elektronik TTE berupa informasi jenis
dokumen dan Tandatangan Eksternal;
Berupa informasi:
- Pernyataan dokumen asli
- Penandatangan DS
- Lokasi
- Alasan
- Waktu ditandatangani
- Penyelenggara DS
- Info perubahan dokumen
- Verifikasi identitas penandatangan
- Stempel Waktu.
4. Kirim ADK SPM ke KPPN
Proses terakhir untuk SPM diproses oleh KPPN adalah pengiriman adk SPM ke KPPN:
1.Ke menu Pembayaran -> ADK -> ADK SPM Interkoneksi OTP;
2.Pilih data SPM yang akan dikirim ke KPPN;
3.Klik “Proses ADK SPM”;
4.Catat SP2D otomatis.

